API
We are creating a productized API using best practices.
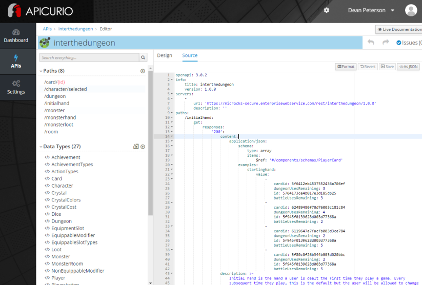
All APIs start with an OpenAPI specification that has been well thought out and developed with the help of APICURIO Studio and Microcks. The OpenAPI specification is used to generate code, documentation, mock endpoints, etc. Ultimately, the API developed is managed via 3Scale and easily scaled with Openshift.




Last updated